"Pakalpojumu vides pilnveides plāna 2024.–2027. gadam" īstenošanas mērķis ir:
“Pilnvērtīgi* nodrošināta pakalpojumu pārvaldība”
Pakalpojumu pārvaldības rezultāti ir:
- “Apmierinātas pakalpojumu saņēmēju vajadzības”
- “Optimāls laika, darba un resursu patēriņš gan pakalpojumu saņēmējiem (iedzīvotājiem, uzņēmējiem un citām iestādēm), gan pakalpojumu sniedzējiem (efektivitāte publiskās pārvaldes darbībā)”
Pakalpojumu pārvaldības mērķis ir: “Apmierināti pakalpojumu saņēmēji”
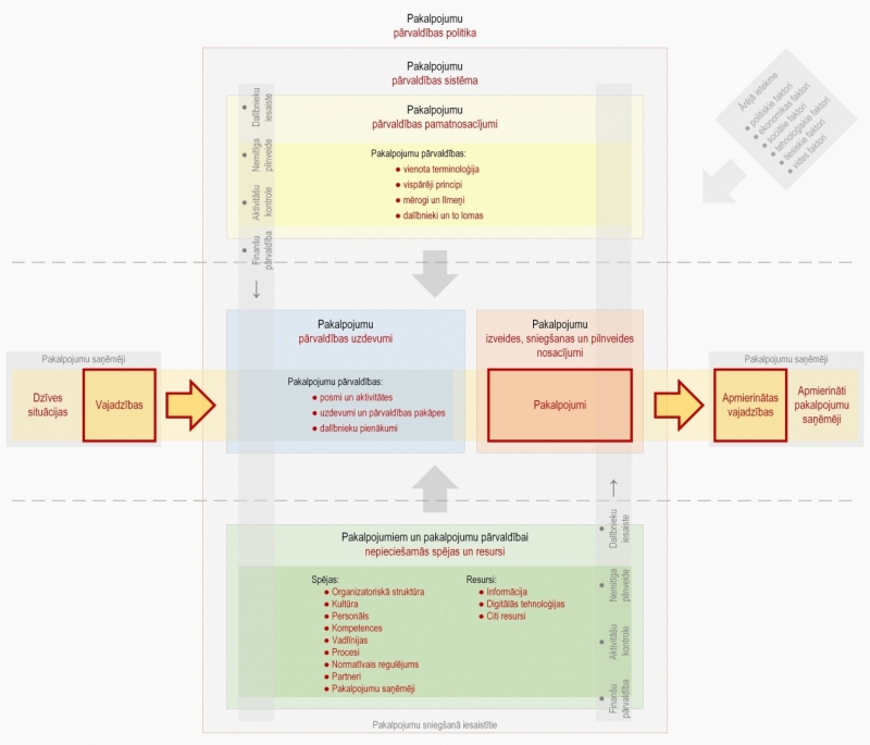
Pakalpojumu pārvaldības politika ir ideju, principu, mērķu, plānu, vadlīniju un noteikumu kopums, kas nosaka rīcību pakalpojumu pārvaldības jomā, tostarp pakalpojumu pārvaldības plānošanu, īstenošanu, nemitīgu pilnveidi un attīstību
Pakalpojumu pārvaldības politika ir virzoša – tā nosaka valstī vienotu virzienu un veidu, kā valstī kopumā, katrā nozarē, pašvaldībā un iestādē būtu jāīsteno pakalpojumu pārvaldība, lai veidotu valstī vienotu pakalpojumu vidi
Pakalpojumu pārvaldības politika apraksta pakalpojumu pārvaldības sistēmu un tās sastāvdaļas
↓
Pakalpojumu pārvaldības sistēma ir "instruments" pakalpojumu pārvaldības īstenošanai
↓
Pilnveidojot pakalpojumu pārvaldības sistēmu un tās sastāvdaļas,
tiks uzlabota pakalpojumu pārvaldība un pilnveidota pakalpojumu vide kopumā
↓
Pilnveidojot pakalpojumu vidi,
tiks sasniegts "Pakalpojumu vides pilnveides plāna 2024.–2027. gadam" īstenošanas mērķis
“Pilnvērtīgi nodrošināta pakalpojumu pārvaldība”
↓
Pilnvērtīgi nodrošinot pakalpojumu pārvaldību,
tiks uzlaboti pakalpojumu pārvaldības rezultāti,
un tiks sasniegts pakalpojumu pārvaldības mērķis
“Apmierināti pakalpojumu saņēmēji”
* Atbilstoši pakalpojumu pārvaldības politikai
Pakalpojums ir darbība vai darbību kopums, kas, savstarpēji sadarbojoties pakalpojuma sniedzējam un pakalpojuma saņēmējam, dod labumu (rada vērtību) pakalpojuma saņēmējam un apmierina pakalpojuma saņēmēja vajadzības
Ne viss, ko dara iestāde, ir jāuzskata par pakalpojumu, piemēram:
- darbības, kas neapmierina kāda cita vajadzības, nav pakalpojums
- saziņa ar sabiedrību (tostarp atbildes uz vēstulēm, iesniegumiem un sūdzībām, vispārējas informācijas sniegšana)
- noteiktu veidu funkciju īstenošana, tostarp:
- iestādes atbalsta funkciju īstenošana (iekšēji – savas iestādes ietvaros)
- publiskās pārvaldes administratīvo funkciju īstenošana (tostarp politiku, plānošanas dokumentu, vadlīniju un normatīvā regulējuma izveide, kā arī kontroles un uzraudzības funkciju īstenošana)
Pakalpojumu veidi atkarībā no pakalpojumu saņēmēju veidiem:
- Publisks pakalpojums – pakalpojums, kas ir paredzēts iedzīvotājiem, uzņēmējiem un to grupām vai sabiedrībai kopumā
- Individuāla labuma pakalpojums – publisks pakalpojums, kas ir paredzēts konkrētam iedzīvotājam, uzņēmējam vai to grupai
- Vispārēja labuma pakalpojums – publisks pakalpojums, kas ir paredzēts sabiedrībai kopumā (nav izdalāms atsevišķs, konkrēts pakalpojuma saņēmējs)
- Starpiestāžu pakalpojums – pakalpojums, kas ir paredzēts citai iestādei (tas ir viens no starpiestāžu sadarbības veidiem, un tam tiek piemērota pakalpojumu pārvaldība)
- Individuālas lietošanas pakalpojums – starpiestāžu pakalpojums, kas ir paredzēts lietošanai konkrētai iestādei vai iestāžu grupai
- Koplietošanas pakalpojums – starpiestāžu pakalpojums, kas ir paredzēts lietošanai jebkurai iestādei
Dzīves situācija ir notikums vai notikumu kopums, apstākļi un ar tiem saistītās vajadzības
Vajadzība:
- šaurākā nozīmē: nepieciešamības – prasības pēc kaut kā, bez kā ir grūti vai neiespējami iztikt, kas tiek uzskatīts par būtisku pastāvēšanai un attīstībai
- plašākā nozīmē: papildus ietver arī vēlmes – prasības pēc kaut kā, bez kā nav grūti vai neiespējami iztikt, kas netiek uzskatīts par būtisku pastāvēšanai un attīstībai
- vajadzību un vēlmju apmierināšana rada vērtību un dod labumu
- pakalpojumu pārvaldības ietvaros jēdzienu "vajadzība" lieto plašākā nozīmē
Vajadzību kopums konkrētā dzīves situācijā var būt atkarīgs gan no apstākļiem, gan no dzīves situācijā iesaistītajiem (personām)
Vajadzība, kas ir raksturīga konkrētai dzīves situācijai, un kas vienmēr rodas šajā dzīves situācijā, tostarp vajadzība, kas ir saistīta ar normatīvajā regulējumā noteiktu pienākuma pildīšanu, ir "obligāta" vajadzība
Vajadzība, kas konkrētā dzīves situācijā var būt un var nebūt, ir "neobligāta" vajadzība
Resursi ir pakalpojumiem un pakalpojumu pārvaldībai nepieciešamās digitālās tehnoloģijas un informācija
"Resursi" plašākā nozīmē ietver dažādus resursu veidus, tostarp:
- materiāli tehnisko nodrošinājumu (tostarp digitālās tehnoloģijas, transporta līdzekļus, ēkas, tehnoloģiskas iekārtas)
- informāciju
- izejvielas
Pakalpojumu pārvaldības politikas ietvaros jēdzienu "resursi" lieto šaurākā nozīmē, ietverot tikai:
Resurss, kas nepieder iestādei, bet ko iestāde iegūst savā rīcībā un var lietot, izmantojot partnera – pakalpojumu piegādātāja sniegto pakalpojumu (resurss kā pakalpojums) ir "virtuāls resurss"
Spējas ir īpašību kopums, kas nodrošina iespēju īstenot pakalpojumu pārvaldību
Spējas ir:
Mijiedarbība un atkarības starp dzīves situācijām, vajadzībām, resursiem, spējām un pakalpojumiem
- vienu vajadzību var apmierināt viens vai vairāki pakalpojumi
- viens pakalpojums var apmierināt vienu vai vairākas vajadzības (arī dažādās dzīves situācijās)
- "pakalpojums", kas neapmierina nevienu vajadzību, nav vajadzīgs – tas nav pakalpojums
- vajadzības nosaka prasības pakalpojumiem un pakalpojumi nosaka pakalpojumu saņemšanas iespējas un nosacījumus – vajadzību prasības un pakalpojumu saņemšanas iespējas un nosacījumi ir savstarpēji jāsalāgo
- vienam pakalpojumam var būt nepieciešams viens vai vairāki resursi
- viens resurss var nodrošināt vairākus pakalpojumus
- pakalpojumi nosaka prasības resursiem un resursi nosaka resursu lietošanas iespējas un nosacījumus – pakalpojumu prasības un resursu lietošanas iespējas un nosacījumi ir savstarpēji jāsalāgo
- ne visi resursi ir saistīti ar pakalpojumiem – tie var tikt izmantoti:
- iestādes atbalsta funkciju nodrošināšanai
- iestādes pamatdarbības funkciju nodrošināšanai, kas nav saistītas ar pakalpojumu sniegšanu, tostarp politiku plānošanai, uzraudzībai, kontrolei un koordinēšanas veikšanai
Pakalpojumu pārvaldība ir aktivitāšu kopums, lai nodrošinātu pakalpojumu rezultativitāti un efektivitāti gan īstermiņā, gan ilgtermiņā
Pakalpojumu pārvaldības mērķis ir: "Apmierināti pakalpojumu saņēmēji"
Pakalpojumu pārvaldības rezultāti ir:
- apmierinātas pakalpojumu saņēmēju vajadzības (radīta vērtība)
- optimāls laika, darba un resursu patēriņš gan pakalpojumu saņēmējiem, gan pakalpojumu sniedzējiem
Pakalpojumu pārvaldību īsteno četros pārvaldības virzienos:
- rezultativitāte īstermiņā: pašreiz un tuvākā nākotnē sasniegtais rezultāts – apmierinātas pakalpojumu saņēmēju vajadzības (radīta vērtība)
- rezultativitāte ilgtermiņā: tālākā nākotnē sasniegtais rezultāts – apmierinātas pakalpojumu saņēmēju vajadzības (radīta vērtība)
- efektivitāte īstermiņā: veids, kā pašreiz un tuvākā nākotnē tiks sasniegts rezultāts – optimāls laika, darba un resursu patēriņš gan pakalpojumu saņēmējiem, gan sniedzējiem
- efektivitāte ilgtermiņā: veids, kā tālākā nākotnē tiks sasniegts rezultāts – optimāls laika, darba un resursu patēriņš gan pakalpojumu saņēmējiem, gan sniedzējiem
Pakalpojumu pārvaldība ietver:
- vispārējo pamatnosacījumu ievērošanu
- pārvaldības uzdevumu veikšanu
- pakalpojumu atbilstības nodrošināšanu
- pakalpojumiem nepieciešamo spēju un resursu nodrošināšanu
Pakalpojumu pārvaldība ir attiecināma uz:
- pakalpojumu plānošanu
- pakalpojumu izveidi
- pakalpojumu ieviešanu
- pakalpojumu sniegšanu un uzturēšanu
- pakalpojumu likvidēšanu
Ir jāpārvalda:
- katrs atsevišķs pakalpojums
- visi pakalpojumi kopumā
Pakalpojumu pārvaldības sistēma ir pakalpojumu pārvaldībai nepieciešamo sastāvdaļu kopums un to savstarpējā mijiedarbība
Pakalpojumu pārvaldības sistēma ir nepieciešama, lai varētu īstenot pakalpojumu pārvaldību
Pakalpojumu pārvaldības sistēma ietver četras sastāvdaļas:
Pakalpojumu pārvaldības sistēmas pirmā sastāvdaļa "Pakalpojumu pārvaldības pamatnosacījumi" ietver četras apakšsadaļas:
Pakalpojumu pārvaldības sistēmas otrā sastāvdaļa "Pakalpojumu pārvaldības uzdevumi" ietver trīs apakšsadaļas:
Pakalpojumu pārvaldības sistēmas trešā sastāvdaļa "Pakalpojumu izveides, sniegšanas un pilnveides nosacījumi" ietver vairākas nosacījumu grupas un nosacījumus:
- N1 Pārvaldāmība
- N2 Atbilstība vajadzībām
- N3 Piekļūstamība
- N4 Iesaiste, līdzdalība un sadarbība
- N5 Digitālā transformācija
- N6 Lietojamība
- N7 Automatizācija
- N8 Koplietošana
- N9 Unifikācija
- N10 Drošība
Pakalpojumu pārvaldības sistēmas ceturtā sastāvdaļa "Pakalpojumiem un pakalpojumu pārvaldībai nepieciešamās spējas un resursi" ietver vairākas apakšsadaļas.
Spējas:
- Organizatoriskā struktūra
- Kultūra
- Personāls
- Kompetences
- Vadlīnijas
- Procesi
- Normatīvais regulējums
- Partneri
- Pakalpojumu saņēmēji
Resursi:
Pakalpojumu pārvaldības politika ir ideju, principu, vadlīniju, noteikumu, mērķu un plānu kopums, kas nosaka rīcību pakalpojumu pārvaldības jomā, tostarp pakalpojumu pārvaldības plānošanu, īstenošanu, attīstību un nemitīgu pilnveidi
Pakalpojumu pārvaldības politika apraksta pakalpojumu pārvaldības sistēmu – sistēmas sastāvdaļas un to savstarpējo mijiedarbību
Pakalpojumu pārvaldības politika mijiedarbojas ar citām politikām un ir papildinoša
Īstenojot pakalpojumu pārvaldības politiku, katru no pakalpojumu pārvaldības sistēmas sastāvdaļām ietekmē ārējie faktori:
- politiskie faktori
- ekonomikas faktori
- sociālie faktori
- tehnoloģiskie faktori
- tiesiskie faktori
- vides faktori
Ārējie faktori var palīdzēt un arī traucēt, tie nav tieši ietekmējami un pārvaldāmi, tādēļ to ietekme ir jānovērtē, jāņem vērā, un ir tai jāpielāgojas
Pakalpojumu pārvaldības politika ir "horizontāla" politika – tā iekļaujas, papildina un mijiedarbojas ar citām politikām un attīstības plānošanas dokumentiem, tostarp:
- Valsts reģionālo politiku un citām politikām
- nozaru pakalpojumu attīstības plāniem
- pašvaldību pakalpojumu attīstības plāniem
- iestāžu pakalpojumu attīstības plāniem
Pakalpojumu pārvaldības politika nosaka vispārējas prasības un nosacījumus pakalpojumu pārvaldībai publiskajā pārvaldē kopumā
Pakalpojumu vide ir pakalpojumu pārvaldības sistēma, pakalpojumu pārvaldība un to savstarpējā mijiedarbība
Pakalpojumu vides pilnveide ir:
- pakalpojumu pārvaldības sistēmas pilnveide
- pakalpojumu pārvaldības pilnveide
Pakalpojumu pārvaldības sistēma ir “instruments” pakalpojumu pārvaldības īstenošanai – tā ir nepieciešama pilnvērtīgai pakalpojumu pārvaldībai
Pilnveidojot pakalpojumu pārvaldības sistēmu, uzlabojas pakalpojumu pārvaldība un pārvaldības rezultāti, un tiek sasniegts pārvaldības mērķis
Pakalpojumu politikas tvērums
Pakalpojumu pārvaldības politika attiecas uz visiem pakalpojumiem, kas ir iestāžu pārvaldībā, neatkarīgi no pakalpojuma veida un iestādes veida (piederības kādai no grupām)
Iestādes, uz kurām ir attiecināma pakalpojumu pārvaldības politika:
- Valsts tiešās pārvaldes iestādes:
- Ministrijas un to iestādes, tostarp valsts aģentūras, dienesti, biroji, administrācijas, inspekcijas, pārvaldes, muzeji, un cita veida iestādes
- Valsts kanceleja
- Centrālā vēlēšanu komisija (koleģiāla institūcija)
- Datu valsts inspekcija
- Korupcijas novēršanas un apkarošanas birojs
- Satversmes aizsardzības birojs
- Tiesībsarga birojs
- Valsts administrācijas skola
- Valsts kontrole
- Atvasinātās publiskās personas un to iestādes:
- Pašvaldības* (Atvasinātās publiskās personas)
- Pašvaldību iestādes (Pastarpinātās pārvaldes iestādes), tostarp pašvaldību aģentūras
- Latvijas Banka
- Nacionālā elektronisko plašsaziņas līdzekļu padome
- Sabiedrisko pakalpojumu regulēšanas komisija
- Sabiedrības integrācijas fonds
- Valsts augstskolas
- Citas atvasinātās personas un to izveidotas iestādes
- Kapitālsabiedrības**:
- Valsts kapitālsabiedrības vai atvasināto publisko personu kapitālsabiedrības
- Kapitālsabiedrības ar valsts vai atvasinātas publiskas personas daļu
- Tiesu sistēmai piederīgas personas un iestādes:
- Notāri
- Prokuratūra
- Satversmes tiesa
- Tiesas
- Tiesu izpildītāji
- Privātpersonas**
- Biedrības un nodibinājumi**
* pakalpojumu pārvaldības politikā termins "pašvaldība" tiek lietots kā viens no pakalpojumu pārvaldībā iesaistītiem iestādes veidiem
** kas īsteno valsts pārvaldes vai pašvaldības uzdevumus, šo uzdevumu ietvaros














